Hello friends, I need a bit of help,
im wondering how to loop a json array that I get from an api call, I want to add all the items to my SQLite db.
What method should I use, i'm a bit stucked. Thank you
Hello friends, I need a bit of help,
im wondering how to loop a json array that I get from an api call, I want to add all the items to my SQLite db.
What method should I use, i'm a bit stucked. Thank you
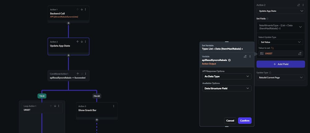
edit i have found the solution : I tried to use the loop action but it seems like i cant loop a json array so i tried to parse as datatype but I can't loop either. I was looking to make a custum action but it seems complicated for such a simple task. I then tried to add my datatype action results to a list in app state so i can access the index after but it won't le met bind it.