Opening pdf from previously opened page

Widgets & Design

i want to open pdf from previously opened page is there a way to do that without using custom widget ?

What have you tried so far?

i have made a custom widget using pdfx package but i am getting error null check used on null value and the test project won't open either ๐Ÿ˜•

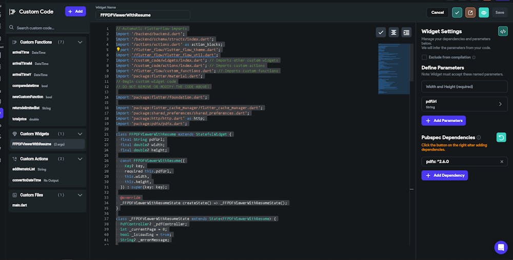
here's my code // Automatic FlutterFlow imports
import '/backend/backend.dart';
import '/backend/schema/structs/index.dart';
import '/actions/actions.dart' as action_blocks;
import '/flutter_flow/flutter_flow_theme.dart';
import '/flutter_flow/flutter_flow_util.dart';
import '/custom_code/widgets/index.dart'; // Imports other custom widgets
import '/custom_code/actions/index.dart'; // Imports custom actions
import '/flutter_flow/custom_functions.dart'; // Imports custom functions
import 'package:flutter/material.dart';
// Begin custom widget code
// DO NOT REMOVE OR MODIFY THE CODE ABOVE!

import 'package:flutter/foundation.dart';

import 'package:flutter_cache_manager/flutter_cache_manager.dart';
import 'package:shared_preferences/shared_preferences.dart';
import 'package:http/http.dart' as http;
import 'package:pdfx/pdfx.dart';

class FFPDFViewerWithResume extends StatefulWidget {
  final String pdfUrl;
  final double? width;
  final double? height;

  const FFPDFViewerWithResume({
    Key? key,
    required this.pdfUrl,
    this.width,
    this.height,
  }) : super(key: key);

  @override
  _FFPDFViewerWithResumeState createState() => _FFPDFViewerWithResumeState();
}

class _FFPDFViewerWithResumeState extends State<FFPDFViewerWithResume> {
  PdfController? _pdfController;
  int _currentPage = 0;
  bool _isLoading = true;
  String? _errorMessage;

  @override
  void initState() {
    super.initState();
    _loadDocument();
  }

  Future<void> _loadDocument() async {
    try {
      SharedPreferences prefs = await SharedPreferences.getInstance();
      _currentPage = prefs.getInt(widget.pdfUrl) ?? 0;

      if (kIsWeb) {
        _pdfController = PdfController(
          document: PdfDocument.openData(await _loadPdfData()),
        );
      } else {
        final file = await DefaultCacheManager().getSingleFile(widget.pdfUrl);
        _pdfController = PdfController(
          document: PdfDocument.openFile(file.path),
        );
      }

      if (mounted) {
        setState(() {
          _isLoading = false;
        });
        _pdfController?.jumpToPage(_currentPage); // Add null check here
      }
    } catch (e) {
      if (mounted) {
        setState(() {
          _isLoading = false;
          _errorMessage = "Error loading PDF: $e";
        });
        print("Full error details: $e");
      }
    }
  }

  Future<Uint8List> _loadPdfData() async {
    final response = await http.get(Uri.parse(widget.pdfUrl));
    if (response.statusCode == 200) {
      return response.bodyBytes;
    } else {
      throw Exception('Failed to load PDF: ${response.statusCode}');
    }
  }

  void _saveCurrentPage(int page) async {
    SharedPreferences prefs = await SharedPreferences.getInstance();
    await prefs.setInt(widget.pdfUrl, page);
  }

  @override
  Widget build(BuildContext context) {
    return SizedBox(
      width: widget.width,
      height: widget.height,
      child: _isLoading
          ? const Center(child: CircularProgressIndicator())
          : (_errorMessage != null)
              ? Center(child: Text(_errorMessage!))
              : PdfView(
                  controller: _pdfController!,
                  onPageChanged: (page) {
                    _currentPage = page;
                    _saveCurrentPage(page);
                  },
                  builders: PdfViewBuilders<DefaultBuilderOptions>(
                    options: const DefaultBuilderOptions(),
                  ),
                ), // Show PdfView only if _pdfController is not null
    );
  }

  @override
  void dispose() {
    _pdfController?.dispose();
    super.dispose();
  }
}
Did you check FlutterFlow's Documentation for this topic?
Yes
1
4 replies